Vmware Vcenter ya da Workstation da guest (örnek: Windows 2012 R2) sunucu yeniden başlatıldığında 169 ile başlayan bir IP adresi alıyor ise regedit ( kayıt defteri ) de ki aşağıdaki yolu takip edip gelen kayıtlarda sadece verilecek IP adresi olan kaydı bırakıp diğerlerini silin.

Resim 1
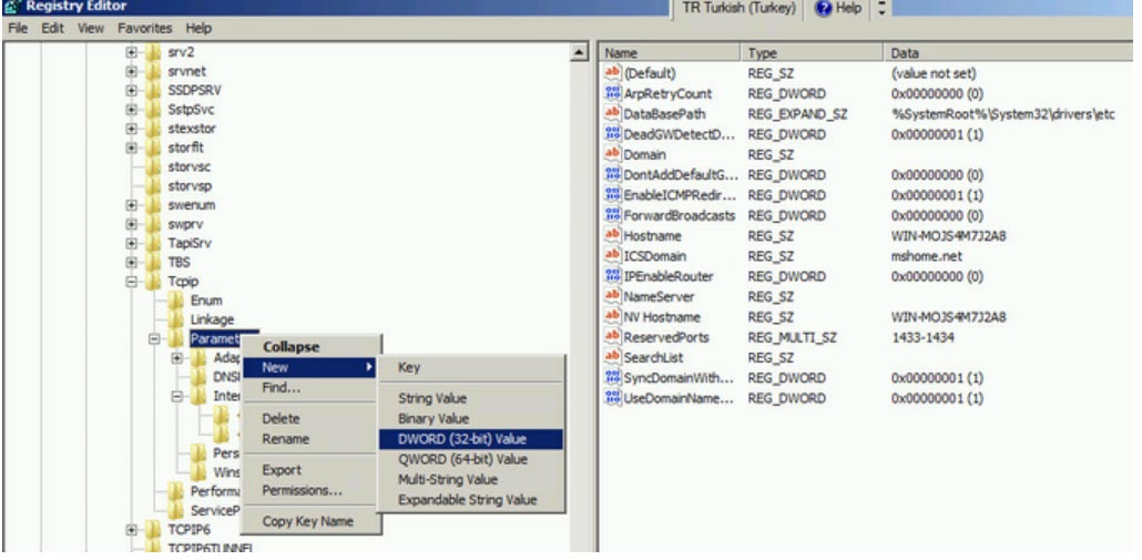
Daha sonra biraz üstteki Parametres kaydı üstünde sağ tuş yaparak yeni Dword değişkeni oluşturup adına ArpRetryCount yazıyoruz ve değer olarak 0 bırakıyoruz.

Resim 2
Ya da alttaki komutu komut satırında yazabilirsiniz.
reg add "HKLM\SYSTEM\CurrentControlSet\Services\Tcpip\Parameters" /v ArpRetryCount /t REG_DWORD /f /d 0
Sunucuyu yeniden başlatıp IP adresini kontrol ediyoruz.